AccdbMerge 1.35.3
Description: AccdbMerge is a reliable program that enables you to quickly join the information and structured from multiple Microsoft Access database files, in two projects. The application can perform advanced data differencing, in order to avoid duplicate entries. Moreover, the program offers support for batch data differential comparison.
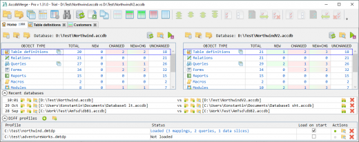
AccdbMerge features a user-friendly interface which offers a comprehensive view of the tables and the contained data. You can easily merge two files or compare numerous tables in Batch Data Diff. This function can provide you with additional information, since you can query data.
Alternatively, you can use the Custom Data Diff, in order to compare tables and queries, after mapping the fields. You need to specify a mapping type key and process at least one field. The software can open password-protected files and compare them in two parallel projects. You may save the settings, in case you often work with the same protected files.
AccdbMerge can process compiled .MDE and .ACCDE files, aside from the basic .MDB, .ACCDB formats. You can select which objects you wish to include in the differencing process, by checking/unchecking the box next to them. Tables, relations, queries, forms, reports, macros, modules and references can easily be compared, from each database. In the case of .MDE and .ACCDE files, however, the software does not support processing modules, forms and reports.
AccdbMerge features an individual function for comparing queries, which can be accessed from the toolbar at the top of the window. You may easily define the query key fields, in order to identify query rows, as well as new or changed records.
AccdbMerge also allows you to compare and merge indexes or relationships from table structure differencing window. Moreover, it offers support for operations performed via command line arguments. You can open AccdbMerge projects in a differencing viewer mode, which allows you to control system clients.
Release Name: AccdbMerge 1.35.3
Size: 14.3 MB
Links: HOMEPAGE – NFO – Torrent Search
Download: RAPiDGATOR
